x402 Is Now Available on Nodit: Blockchain Infrastructure Without API Keys
TL;DR
- Nodit now supports x402, letting developers and AI agents access blockchain APIs instantly — no API key, no account setup needed.
- Just connect a wallet, fund USDC credits, and start querying. Pay only for what you use.
- Supports 20+ chains via Web3 Data APIs and RPC Node APIs, with institutional-grade reliability.
- Provides both pay-per-use (PPU) and credit-based billing models, with clear cost trade-offs to optimize for different usage patterns and workloads.
- Two Skills are currently available, enabling agent-based interaction and integration
Greeting Builders,
With x402, Nodit puts pay-per-request access on the table today. That means developers and AI agents can get instant wallet-authenticated access to blockchain endpoints across 20+ major chains. In addition, they can also retrieve real-time blockchain data with institutional-grade reliability on Nodit without registering on the console.
AI agents are no longer just a trend. They are becoming a new way to build and interact with technology. To support this shift, x402 uses both credit-based billing and a PPU (pay-per-use) model, enabling smoother interactions while keeping permissionless access at its core.
How x402 Works: A New Model for Digital Commerce

x402 is an open-source protocol introduced by Coinbase that embeds payments directly inside the HTTP workflow. It allows AI agents (like Nodit MCP), applications, and services to pay instantly for data, API calls, compute, or content using stablecoins like USDC. Unlike traditional payment integrations, x402 eliminates the need for API keys, account creation, subscription models, or external SDKs.
This marks a significant shift: payments become a built-in part of the web’s architecture, not an add-on. By doing so, x402 creates the foundation for frictionless, programmable, machine-driven commerce.
Institutional-Grade x402 Infrastructure: Full Gear on Nodit
Nodit is built to deliver institutional-grade blockchain infrastructure for developers and institutional that require reliable access to on-chain data and network endpoints. Traditionally, this level of infrastructure comes with account setup, API key management, and dashboard configuration.
x402 introduces a more flexible access path.
With x402, developers and AI agents can access Nodit infrastructure using wallet-based authentication and pay-per-request usage, without going through the full onboarding process first.
Requests are billed through a credit-based model using USDC. Users fund credits once and each request draws from that balance. This approach removes payment latency while maintaining a predictable and efficient usage flow.
Through x402, users can directly interact with Nodit’s infrastructure to access:
- Web3 Data APIs for structured on-chain data retrieval
- RPC Node APIs for direct blockchain network interaction
Our x402 implementation currently supports USDC payment on:

- Base ✅
- Solana ✅
(Additional networks will be supported in future updates.)
Authentication is handled through SIWx wallet-based login, supporting both EVM and Solana wallets. Payments can be made with USDC on Base or Solana, while requests are processed through Nodit’s high-reliability infrastructure.
By combining institutional-grade data infrastructure with permissionless access, x402 allows developers and AI agents to integrate blockchain data and network interactions more seamlessly than ever before.
To better understand how Nodit’s implementation of x402 compares with other infrastructure providers, the table below outlines several key aspects including payment networks, billing models, authentication methods, and supported APIs.
A Comparison of x402 Infrastructure Implementations

Console-FREE Infrastructure: Instant Access with x402 vs General API Setup


x402 removes the traditional onboarding friction. Developers and AI agents can access Nodit endpoints instantly using wallet authentication, without creating an account or navigating a dashboard first.
Nodit x402 Request and Payment Flow
When an AI agent or developer sends a request to a Nodit endpoint with x402 enabled, the interaction follows a simple payment-verified request flow. The process happens automatically through the x402 client libraries, so developers can interact with the API just like making a normal HTTP request.
Below is what happens behind the scenes.

Step 1 — Request Without Payment
The client (AI agent or application) sends a request to a Nodit endpoint without any payment information attached.
Step 2 — Payment Requirement Response
Nodit responds with an HTTP 402 (Payment Required) response.
This response includes the payment instructions required to complete the request, such as:
- request price
- accepted token (USDC)
- supported payment networks (Base, Solana)
- the recipient wallet address
This step signals that the endpoint requires x402 payment authorization.
Step 3 — Wallet Authentication
The client authenticates using SIWx (Sign-In-with-X).
Once authenticated, Nodit issues a JWT token that can be reused for subsequent requests within its validity period.
This avoids requiring a signature verification for every request and keeps request latency low.
Step 4 — Payment Authorization
The client signs a USDC transfer authorization that allows the request payment to be processed.
- For EVM wallets, this uses EIP-3009 authorization
- For Solana wallets, the equivalent signing mechanism is used
This authorization is gasless for the client.
Step 5 — Request Retry with Payment
The client resends the original request with the signed payment authorization attached in the PAYMENT-SIGNATURE header.
Step 6 — Payment Verification
The x402 facilitator verifies the signed authorization and processes the payment settlement.
Step 7 — API Response
Once the payment is validated, Nodit processes the request and returns the requested data.
This model is especially useful for AI agents because it removes the need for dashboard onboarding, manual API key provisioning, and fixed subscription commitments before the first call is made. Agents can authenticate with a wallet, authorize usage, and access infrastructure in a way that is both programmable and permissionless.
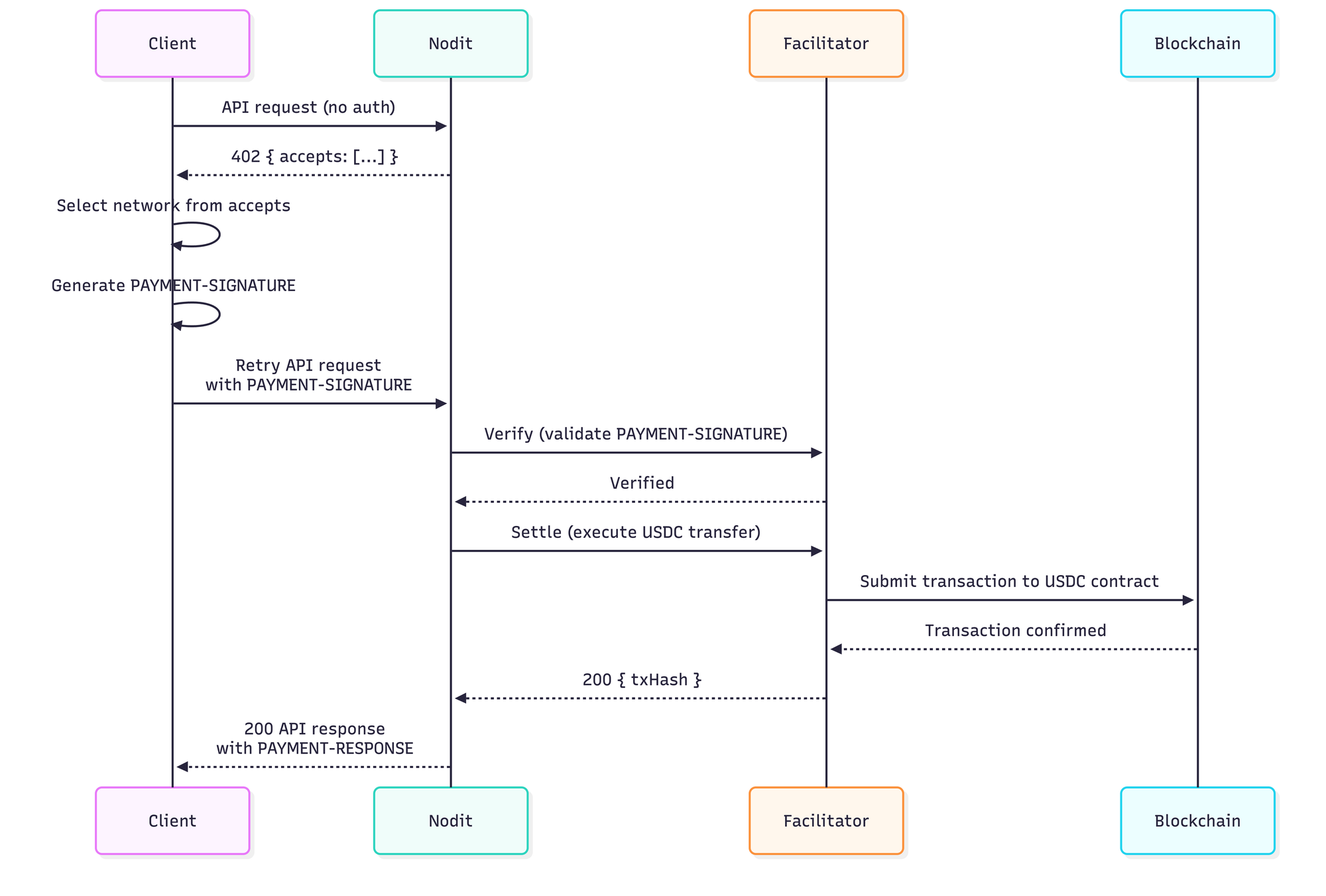
Nodit x402 Request and Payment Flow for Credit-Based Billing
In Credit Mode, USDC is pre-funded and credits are deducted off-chain per API request. This means no on-chain transaction is executed per call, eliminating gas overhead and making it suitable for high-frequency and deterministic workloads.

The flow is broken into five steps:
Step 1 — Authenticate with Your Wallet (SIWx → JWT)
Before anything else, you prove ownership of your wallet. You sign a message with your private key and send it to Nodit, which returns a JWT (access token). This token is valid for 1 hour and gets attached to every API call you make going forward.
Step 2 — Make Your API Call
With your JWT in hand, you call the API. If your credit balance is sufficient, credits are deducted off-chain instantly and you get back a 200 response — no blockchain involved, no gas fees.
If your balance runs out, Nodit returns a 402 Payment Required response. That's your cue to top up (Step 3).
Step 3 — Top Up Your Credits (On-Chain)
This is the only step that touches the blockchain. Here's how it works:
- You send a charge request — Nodit responds with a
402and a list of supported payment networks (e.g. Base, Solana). - You pick a network and generate a PAYMENT-SIGNATURE — a cryptographic proof that authorizes a USDC transfer from your wallet.
- You re-send the charge request with the signature attached.
- Nodit's Facilitator validates the signature and executes the USDC transfer on-chain.
- Once confirmed, Nodit tops up your credit balance and returns the updated balance along with a
txHash.
Step 4 — Retry Your API Call
After topping up, just re-send the same API request. Your freshly charged credits are deducted off-chain and you get your 200 response.
Step 5 — Check Your Balance Anytime
You can query your current credit balance at any time by calling GET /credit/balance with your JWT. Useful for monitoring usage or setting up low-balance alerts in your app.
Payment Method Comparison: Which Is Right for You?
The key differences between the two methods are summarized below.

Credit mode is optimized for repeated API calls with pre-funded usage, while PPU enables per-request payments for occasional or one-off interactions. x402 estimates the actual cost in advance, helping ensure cost-effective payments in both cases.
For more information on fee structures, please refer to:
Nodit Skills: Blockchain Capabilities for Your Coding Agent
Nodit Skills brings Nodit's blockchain infrastructure directly into your coding agent environment — including Claude Code, Cursor, Codex, and more. Instead of manually configuring APIs or managing authentication, your agent can access Nodit's Web3 Data APIs and x402-enabled endpoints as ready-to-use skills, directly from your development workflow.
Nodit currently offers two skills:
- web3-tools → A general-purpose skill that gives your coding agent structured access to Nodit's Web3 Data APIs and RPC Node APIs across 20+ chains. Query on-chain data, inspect transactions, and retrieve blockchain context without leaving your agent environment.
- web3-x402 → A skill purpose-built for x402-powered workflows. Enables your agent to interact with x402-enabled Nodit endpoints, handle wallet-based authentication, and execute pay-per-request blockchain data access programmatically.
💡Getting Started with Nodit Skills
Install either skill using the Skills CLI:
npx skills add noditlabs/skills --skill web3-tools
npx skills add noditlabs/skills --skill web3-x402
🔑Designed for Safe, Transparent Usage
Nodit Skills are built with developer trust in mind. Before any x402 payment is executed, theweb3-x402skill always confirms the following with the user:
- Wallet address — If no wallet has been provided, the skill will ask before proceeding
- Expected cost — The cost per request is displayed upfront (e.g. 0.001 USDC per call)
- Explicit approval — No payment is initiated until the user confirms
Once installed, your coding agent can use Nodit’s blockchain capabilities as native tools with no SDKs or API keys required with x402.
Nodit Advancing the Autonomous Economy with x402
The web was built for humans. x402 is rebuilding it for machines.
x402 is transport — the foundation layer that handles programmable payment mechanics, while identity, reputation, and multi-agent trust are being built on top of it. By 2026, the economy is shifting toward a machine-native agentic model, where autonomous wallets handle identity, reputation verification, and payment execution without human control.
Nodit is building for this future at the infrastructure layer. Our x402 implementation today gives developers and agents permissionless access to Web3 Data APIs and RPC Node endpoints across 20+ chains. But the architecture is designed for what comes next.
On our roadmap:
- More chains & payment networks — additional L1/L2 support beyond Base and Solana
- Always up-to-date Skills — any chain-related additions, updates, or upgrades will be reflected directly in our Skills so they remain current
The infrastructure is production-ready. The agent economy is scaling fast. We are building more.
🔎About Nodit
Nodit is an enterprise-grade Web3 platform that provides reliable node and consistent data infrastructure to support the scaling of decentralized applications in a multi chain environment. The core technology of Nodit is a robust data pipeline that performs the crawling, indexing, storing, and processing of blockchain data, along with a dependable node operation service. Through its new Validator as a Service (VaaS) offering, Nodit delivers secure, transparent, and compliant validator operations that ensure stability, performance visibility, and regulatory assurance.
By utilizing processed blockchain data, developers and enterprises can achieve seamless on chain and off chain integration, advanced analytics, comprehensive visualization, and artificial intelligence modeling to build outstanding Web3 products.